
Poznaj ustawienia użytkownika w WordPress: Jak edytować profil i personalizować panel administracyjny
Po zalogowaniu, do ustawień użytkownika można przejść na dwa sposoby:
- najeżdżając na nazwę użytkownika w prawym, górnym rogu panelu administracyjnego i wybierając opcję Edytuj profil
- klikając w przycisk Profil, w menu po lewej

W edycji profilu możemy między innymi:
- zmienić motyw kolorystyczny panelu administracyjnego:

- włączyć lub wyłączyć widoczność paska narzędzi na stronie po zalogowaniu:

- zmienić język interfejsu panelu administracyjnego:

- wprowadzić imię, nazwisko i/lub pseudonim użytkownika, zdefiniować, która z tych wartości ma być wyświetlana (np. w prawym, górnym rogu panelu administracyjnego) oraz zmienić przypisany do konta adres mailowy:

- zmienić hasło lub wylogować użytkownika ze wszystkich istniejących sesji (ta druga opcja jest przydatna np. wtedy, kiedy byliśmy zalogowani do panelu administracyjnego na nie swoim komputerze i zapomnieliśmy się tam z niego wylogować):

Edycja interfejsu panelu administracyjnego
Na wielu podstronach w panelu administracyjnym, w prawym, górnym rogu, dostępna jest zakładka Opcje ekranu, która umożliwia włączenie lub wyłączenie wyświetlania niektórych elementów interfejsu danej podstrony.

Przykładowo, na stronie głównej panelu administracyjnego (tzw. Kokpicie), możemy włączyć lub wyłączyć następujące kafelki, które pojawiają się na tej stronie:

Ponadto na niektórych podstronach możemy zmienić położenie pewnych elementów, przy pomocy mechanizmu „przeciągnij i upuść”.

Wiele kafelków posiada także trzy strzałki:

Pierwsze dwie z nich służą do definiowania położenia elementu na stronie – przenoszą kafelek przed wcześniejszy kafelek albo za późniejszy kafelek.
Ostatnia strzałka służy do zwijania lub rozwijania danego kafelka.

Jak edytować nawigację na stronie WordPress: Dodawanie, usuwanie i zmiana układu menu
W panelu administracyjnym, w menu po lewej wybieramy Wygląd > Menu.

UWAGA!!! Jeśli nie widzisz w panelu administracyjnym tych zakładek – skonsultuj się z naszym web developerem.
Wybór menu do edycji
W górnej części panelu edycji menu wybieramy, które menu chcemy edytować i wybór zatwierdzamy przyciskiem Wybierz.

Opcje ekranu
Do menu możemy dodawać podstrony naszej strony internetowej, wpisy z bloga (jeśli takie istnieją), własne odnośniki oraz kilka innych elementów. Widoczność typów elementów, które będą dostępne do dodania do menu, definiuje się w opcjach ekranu.

Jeśli chcemy, żeby niektóre elementy w menu otwierały się na nowych zakładkach, w opcjach ekranu można włączyć Cel odnośnika, który pozwoli na definiowanie tej właściwości w każdym elemencie menu.

Dodawanie strony lub wpisu na blogu do menu
Przechodzimy do okna dodawania danego typu elementu. Jeśli okno jest zwinięte, należy je rozwinąć, klikając na strzałkę przy nazwie danego typu elementu.

Zarówno w przypadku stron, jak i wpisów, w oknie dodawania elementu do menu, dostępne są trzy zakładki:
- Najnowsze – pokazuje ostatnio dodane strony lub wpisy
- Zobacz wszystko – pokazuje wszystkie strony lub wpisy
- Szukaj – pozwala na wyszukiwanie strony lub wpisu

Aby dodać element do menu, należy zaznaczyć checkbox znajdujący się po lewej stronie danego elementu.
Istnieje również możliwość zaznaczenia checkboxa Wybierz wszystko, który zaznaczy wszystkie elementy, jakie są w danym momencie widoczne w oknie.
Kliknięcie przycisku Dodaj do menu dodaje zaznaczone strony lub wpisy jako ostatnie elementy menu.

Aby dodane elementy stały się widoczne na stronie, należy kliknąć przycisk Zapisz menu.

Dodawanie własnych odnośników do menu
Przechodzimy do okna dodawania własnych odnośników. Jeśli okno jest zwinięte, należy je rozwinąć, klikając strzałkę przy nazwie Własne odnośniki.

W polu Adres URL podajemy adres strony, do której ma kierować element menu. Ważne, by adres URL był kompletny, czyli zaczynał się od https://
W polu Treść odnośnika wpisujemy tekst, który pojawi się w menu.
Kliknięcie przycisku Dodaj do menu dodaje link jako ostatnio element menu.

Przykładowo, jeśli chcemy, żeby w menu pojawił się element o nazwie Agencja Interaktywna, który będzie kierował na stronę justidea.agency, to w polu Adres URL wpisujemy: https://justidea.agency, a w polu Treść odnośnika – Agencja interaktywna.
Aby nowy element stał się widoczny na stronie, należy kliknąć przycisk Zapisz menu.

UWAGA! Przy pomocy okna Własne odnośniki należy dodawać tylko strony, które NIE SĄ podstronami naszej strony internetowej. Podstrony naszej strony należy dodawać przy pomocy wcześniej opisanego okna Strony (lub Wpisy, w przypadku wpisów na blogu). Wynika to z tego, że elementy dodane przy pomocy Stron lub Wpisów są linkami relacyjnymi, co oznacza, że jeśli adres URL takiego wpisu się zmieni, to WordPress automatycznie zaktualizuje ten adres także w menu. Elementy dodane przy pomocy Własnych odnośników nie posiadają takiego mechanizmu zabezpieczającego.
Edycja elementów w menu
Żeby zobaczyć właściwości danego elementu w menu, należy kliknąć strzałkę znajdującą się przy danym elemencie.

Po rozwinięciu elementu, w polu Etykieta nawigacji możemy edytować tekst, który będzie się wyświetlał w menu.
W przypadku elementów typu Strona oraz Wpis, w okienku Oryginalnie widoczny jest oryginalny tytuł strony, do której kieruje dany element menu. Tytuł ten jest jednocześnie klikalnym linkiem do danej strony.

W przypadku elementów typu Własny odnośnik dostępne będzie pole Adres URL, które umożliwia edycję adresu URL danego elementu.

Przycisk Usuń usuwa dany element z menu.
Przycisk Anuluj zamyka edycję danego elementu.
Aby wprowadzone zmiany stały się widoczne na stronie, należy kliknąć przycisk Zapisz menu.

Edycja rozmieszczenia elementów w menu
Rozmieszczenie elementów na stronie można edytować na dwa sposoby.
Pierwszym jest mechanizm „przeciągnij i upuść”.

Drugim sposobem jest rozwinięcie edytora danego elementu menu i skorzystanie z przycisków w sekcji Przesuń.

Opcje W górę i O jeden w dół, przesuwają element o jedną wartość wcześniej lub dalej w strukturze menu. Opcja Na górę sprawi, że dany element będzie widoczny jako pierwszy w menu.
Opcja Pod [nazwa elementu, który znajduje się powyżej edytowanego elementu], sprawi, że edytowany element trafi do podmenu elementu, który znajduje się nad nim.
UWAGA! Niektóre szablony nie posiadają zaprojektowanego podmenu. Jeśli posiadasz taki szablon i mimo to ustawisz jakiś element w podmenu innego elementu, to może on nie wyświetlać się poprawnie!
Aby zmiany stały się widoczne na stronie, należy kliknąć przycisk Zapisz menu.

Różne wersje językowe menu
Jeśli nasz szablon obsługuje różne wersje językowe, do edycji menu w innym języku można przejść na kilka sposobów:

UWAGA! Nie zalecamy używania opcji synchronizacji menu pomiędzy językami, ponieważ może to doprowadzić do tego, że niektóre elementy menu z jednego języka zostaną zastąpione elementami z innego języka (czyli np. w menu w języku angielskim pojawią się linki do polskich podstron).
Wpisy blogowe w panelu WordPress – poradnik jak zarządzać treściami
Dodawanie nowego wpisu
Nowy wpis można utworzyć na kilka sposobów.
- Na górnym pasku narzędzi wybieramy Utwórz > Wpis

- W panelu administracyjnym, w menu po lewej wybieramy Wpisy > Dodaj nowy

- W panelu administracyjnym, po przejściu do podstrony Wpisy klikamy w Dodaj nowy

- Na głównej stronie panelu administracyjnego (Kokpicie), w kafelku Szybki wpis (jeśli widoczność kafelka jest włączona w opcjach ekranu)

UWAGA! Ta opcja pozwala na szybkie wprowadzenie tytułu i niesformatowanej treści wpisu oraz zapisanie go jako szkic, nie pozwala jednak na publikację nowego wpisu!
Przeglądanie wpisów
Aby zobaczyć wszystkie wpisy na stronie, w menu bocznym w panelu administracyjnym klikamy we Wpisy lub wybieramy Wpisy > Wszystkie wpisy.

Na stronie wpisów domyślnie wyświetla się 20 najnowszych wpisów, które mają status Opublikowane lub Szkice (jeśli wpisów jest więcej, niż 20, do pozostałych można przejść przy użyciu paginacji).
Jeśli strona posiada kilka wersji językowych, to widoczne będą wpisy z wybranej w danej chwili wersji językowej (więcej o wersjach językowych przeczytasz w dalszej części instrukcji).

W opcjach ekranu można zmienić ilość wyświetlanych elementów, zdefiniować widoczność niektórych kolumn oraz przełączyć widok na kompaktowy.

Wyszukiwanie, filtrowanie i sortowanie wpisów
Wyszukiwarka wpisów w WordPress przeszukuje zarówno tytuły wpisów, jak i ich treść. Znajduje się ona w tym miejscu:

Mechanizm filtrowania pozwala na wyświetlenie wpisów opublikowanych w danym miesiącu i / lub przypisanych do danej kategorii (jeśli nie używamy kategorii na blogu, ten drugi rodzaj filtrowania będzie nieprzydatny).

Po najechaniu kursorem na niektóre z nagłówków kolumn, w tabeli prezentującej wszystkie wpisy, pojawia się strzałka. Kliknięcie w nią zmienia sposób sortowania wpisów.

UWAGA! Zmiana sortowania dotyczy tylko sposobu wyświetlania elementów w panelu administracyjnym. Nie wpływa na kolejność wyświetlania elementów na stronie. Jeśli chcesz zmienić kolejność wyświetlania elementów na stronie – skontaktuj się z web developerem.
Podstrony witryny w panelu administracyjnym w WordPress
Dodawanie nowej podstrony
Nową podstronę dodaje się podobnie, jak nowy wpis na blogu. Nie ma jedynie możliwości dodania nowej podstrony z poziomu Kokpitu.
- Na górnym pasku narzędzi wybieramy Utwórz > Strona

- W panelu administracyjnym, w menu po lewej wybieramy Strony > Dodaj nową

- W panelu administracyjnym, po przejściu do podstrony Strony klikamy w Dodaj nową

Przeglądanie, wyszukiwanie, filtrowanie i sortowanie podstron
Mechanizm ten działa identycznie, jak w przypadku wpisów na blogu. Główna różnica polega na tym, że podstrony nie posiadają kategorii oraz tagów, nie ma więc możliwości filtrowania oraz sortowania uwzględniającego te metadane.
Aby zobaczyć wszystkie podstrony, w menu bocznym w panelu administracyjnym klikamy w Strony lub wybieramy Strony > Wszystkie strony.

Standardowa edycja wpisu lub strony
Żeby przejść do edycji wybranego wpisu lub strony, klikamy na jej tytuł na liście wpisów lub stron (albo w polecenie Edytuj, które pojawia się po najechaniu na tytuł wpisu lub strony).

Jeśli nasz WordPress obsługuje kilka wersji językowych i dany wpis lub strona ma wersję w innych językach, to można przejść do edycji danej wersji językowej poprzez kliknięcie ikony ołówka pod odpowiednią flagą.

UWAGA! Jeśli ikona ołówka nie jest aktywna, oznacza to, że nie masz uprawnień do edycji tłumaczeń. Skontaktuj się z web masterem tworzącym twoją stronę i poproś go o nadanie ci takich uprawnień.
W dalszej części tego rozdziału zaprezentowane zostaną standardowe dla WordPressa opcje edycji wpisu lub strony. Miej jednak na uwadze, że w twojej wersji WordPressa wpisy lub strony mogą zawierać inne, dodatkowe pola, które można edytować.
Pole tytułu
Definiuje tytuł wpisu.

Bezpośredni odnośnik
Pokazuje, jak będzie wyglądał adres URL danego wpisu lub strony.

UWAGA! Bezpośrednio po stworzeniu wpisu lub strony, właściwość ta jest niewidoczna. Pojawia się dopiero po wprowadzeniu tytułu.
Ostatnia część bezpośredniego odnośnika, tzw. slug (na rzucie ekranu jest to słowo „wpis”), jest generowana automatycznie, na podstawie tytułu wpisu lub strony. Można ją jednak edytować po kliknięciu w Edytuj.

UWAGA! Jeśli edytujesz bezpośredni odnośnik, to nie stosuj w nim polskich znaków oraz innych znaków specjalnych, a spacje zastąp myślnikami.
Edytor treści
Pozwala na wprowadzenie głównej treści wpisu lub strony.

UWAGA! W twojej wersji WordPressa niektóre szablony stron mogą mieć wyłączony standardowy edytor treści.
Trzy istotne uwagi:
- Choć edytor pozwala na formatowanie tekstu (pogrubianie, pochylanie, tworzenie list itp.), to jeśli któraś z tych opcji formatowania nie została uwzględniona w projekcie strony, to może nie być wyświetlana (czyli np. jeśli w projekcie nie było list punktowanych, to na stronie nie będą one wyświetlane). Gdyby okazało się, że potrzebujesz jakiegoś rodzaju formatowania treści – skonsultuj się z web developerem.
- Edytor pozwala na wprowadzanie do treści nagłówków. Zalecamy, by rozważnie korzystać z tej opcji, ponieważ zastosowanie w treści strony nagłówków niewłaściwego poziomu może negatywnie wpłynąć na SEO danej strony.
- Do edytora można wkleić wcześniej sformatowany tekst (np. z MS Word). Nie zalecamy korzystać z tej opcji, ponieważ tekst sformatowany w takim programie może niewłaściwie wyświetlać się na stronie (np. wymuszać używanie fontów, które nie są wgrane na stronę).
Publikowanie oraz inne operacje na wpisie lub stronie
Kafelek publikacji pozwala na zarządzanie stanem opublikowania danego wpisu lub strony oraz służy do zapisywania wprowadzanych zmian.

Wpis lub strona może mieć jeden ze statusów:
- Szkic – oznacza, że wpis lub strona jest w trakcie tworzenia,
- Oczekuje na przegląd – status jest przydatny głównie wtedy, kiedy posiadamy kilku autorów treści oraz redaktorów, którzy poddają te treści korekcie. Jak sama nazwa wskazuje – wpis lub strona o takim statusie została już napisana i czeka na zatwierdzenie,
- Zaplanowano – status pojawia się, jeśli data opublikowania wpisu lub strony będzie z przyszłości (więcej na ten temat w dalszej części instrukcji),
- Opublikowano – wpis lub strona jest widoczna dla każdego, kto odwiedza naszą witrynę (chyba, że ma ustawioną inną wartość widoczności). Pamiętaj, że opublikowany wpis lub stronę można w dowolnym momencie edytować.

Osobną właściwością jest widoczność wpisu lub strony, która może mieć jedną z trzech wartości:
- Publiczne – domyślna wartość, wpis lub strona jest widoczna dla wszystkich, którzy odwiedzają naszą witrynę,
- Zabezpieczone hasłem – wpis lub strona jest widoczna dla wszystkich, ale żeby zobaczyć jej treść, należy podać hasło,
- Prywatne – wpis lub strona będzie widoczna tylko dla osób zalogowanych do panelu administracyjnego.

Kolejną właściwością kafelka jest edycja daty publikacji. Możemy wybrać datę zarówno z przeszłości, jak i przyszłości.
Ta druga opcja jest przydatna, kiedy chcemy, żeby jakiś wpis lub strona opublikowała się automatycznie w wybranym przez nas momencie.

Jeśli wpis lub strona jest w trakcie tworzenia (nie została opublikowana), można zapisać wprowadzone w niej zmiany, przyciskiem Zapisz szkic.

Przycisk Podgląd lub Podejrzyj zmiany (nazwa przycisku jest różna, w zależności od tego, jaki jest status danego wpisu lub strony) pozwala na zobaczenie, jak wpis lub strona będzie wyglądał po opublikowaniu. Przycisk nie zapisuje zmian wprowadzonych we wpisie lub na stronie i nie publikuje jej.

Przycisk Opublikuj sprawia, że wpis lub strona, która miała status szkic lub oczekuje na przegląd, zmieni status na opublikowany.

Przycisk Aktualizuj pojawia się przy opublikowanych wpisach oraz stronach. Pozwala na zapisanie zmian, które wprowadziliśmy.

Przywracanie poprzedniej wersji wpisu lub strony
WordPress przechowuje historię wszystkich zmian wprowadzonych we wpisie lub na stronie i umożliwia przywrócenie ich poprzednich wersji. Należy jednak pamiętać, że mechanizm przywracania nie jest idealny i zmiany pewnych rzeczy mogą nie być przez system zarejestronawne i tym samym – potem możliwe do przywrócenia.
Do przywracania poprzednich wersji służy kafelek Wersje. Domyślnie znajduje się on pod edytorem treści wpisu lub strony. Jeśli nie znajduje się w tym miejscu, należy sprawdzić, czy jego widoczność jest włączona w opcjach ekranu oraz, czy nie został on przesunięty w inne miejsce interfejsu oraz – czy nie jest on zwinięty.

Aby przywrócić wersję, należy kliknąć w znacznik czasowy wybranej wersji.

Zostaniemy przeniesieni do strony, która umożliwia porównanie obecnej oraz wcześniejszych wersji wpisu lub strony. W głównej części okna znajduje się porównanie obydwu wersji.

Możemy łatwo przełączyć się na inną, archiwalną wersję wpisu lub strony, przy pomocy przycisków Poprzednia i Następna lub suwaka.

Domyślnie WordPress porównuje ze sobą obecną wersję z archiwalnymi. Możemy jednak włączyć porównywanie dwóch, dowolnych wersji. W tym celu należy zaznaczyć checkbox Porównaj dowolne dwie wersje, co spowoduje, że na suwaku pojawią się dwa znaczniki, przy pomocy których będziemy mogli wybrać, jakie wersje wpisu lub strony chcemy ze sobą porównywać.

Do przywracania wybranej wersji strony służy przycisk Przywróć tę wersję.

Po wciśnięciu przycisku zostaniemy przeniesieni z powrotem do edytora wpisu lub strony. Aby zatwierdzić przywrócenie wersji, należy kliknąć w Aktualizuj.

Usuwanie wpisu lub strony
Przycisk Przenieś do kosza, usuwa wybrany wpis lub stronę. Taki wpis lub strona przestaje być widoczna na naszej witrynie oraz na liście wpisów/stron.

Po usunięciu zostaniemy przeniesieni na podstronę ze wszystkimi wpisami lub stronami. Bezpośrednio po usunięciu widoczny będzie przycisk, który pozwala na cofnięcie operacji wykasowania.
Ponadto usunięty wpis lub strona przez jakiś czas będzie przechowywana w koszu, skąd można ją przywrócić.

Zarządzanie innymi wersjami językowymi wpisów oraz stron
Tworzenie nowej wersji językowej
Do tworzenia innych wersji językowych służy wtyczka WPML.
Wersję językową wpisu lub strony można stworzyć na kilka różnych sposobów. Ze względu na tę mnogość tych rozwiązań, w tej instrukcji przedstawiona zostanie jedna, najbardziej zalecany przez nas metoda.
Przejdź do edycji wybranego wpisu lub strony i znajdź kafelek Język.
Jeśli nie możesz znaleźć takiego kafelka, sprawdź, czy jego widoczność jest zaznaczona w opcjach ekranu. Może się też zdarzyć, że kafelek będzie zwinięty albo będzie znajdował się w innym miejscu, niż na prezentowanych w instrukcji rzutach ekranu.

Istotne, żeby przed przystąpieniem do tłumaczenia, w kafelku tłumaczeń odznaczona była opcja Użyj Edytora tłumaczeń WPML oraz zaznaczone Skopiuj przesłane multimedia do tłumaczenia i Skopiuj ikonę wpisu do tłumaczeń.

W tabeli z językami, które są obsługiwane przez naszego WordPressa, przy języku, którego wersję językową chcemy stworzyć, zaznaczamy checkbox Skopiuj.
Po zaznaczeniu checkboxa, poniżej tabeli pojawi się przycisk Skopiuj. Po jego wciśnięciu zostanie stworzony duplikat wpisu lub strony, z tym że przypisany do innego języka.

Oznacza to, że jeśli będąc w polskiej wersji wpisu, utworzymy jej duplikat w wersji angielskiej, to duplikat ten początkowo będzie wypełniony treściami w języku polskim.
Stworzenie duplikatu sprawi jednak, że skopiowany zostanie nie tylko tekst, ale także multimedia oraz wszystkie inne, dodatkowe właściwości wpisu lub strony.
Pierwsza edycja nowej wersji językowej
Po stworzeniu duplikatu, w kafelku z językiem pojawi się możliwość przejścia do edycji w innej wersji językowej. Aby rozpocząć taką edycję, należy kliknąć w ikonę ołówka.

UWAGA! Jeśli ikona ołówka jest nieaktywna, oznacza to, że nie masz uprawnień do edycji tłumaczeń. Skontaktuj się z web masterem tworzącym twoją stronę i poproś go o nadanie ci odpowiednich uprawnień.
Po pierwszym przejściu do edycji wpisu lub strony w innym języku, należy wcisnąć przycisk Przetłumacz niezależnie. Jeśli tego nie zrobimy, po każdej modyfikacji głównej wersji językowej, treści w pozostałych wersjach językowych będą zastępowane tymi z głównej.

Edycja pozostałych treści odbywa się tak samo, jak w każdym innym wpisie lub na stronie.
Podczas pierwszego tłumaczenia warto pamiętać o przetłumaczeniu slugu w bezpośrednim odnośniku, gdyż ten początkowo będzie taki sam, jak w oryginalnym języku.

Jak organizować kategorie i tagi w WordPress: Przewodnik po strukturze treści
UWAGA! Funkcjonalności opisane w tym dziale są przydatne tylko dla szablonów stron, które obsługują kategorie i/lub tagi.
Dodawanie kategorii do wpisu na blogu
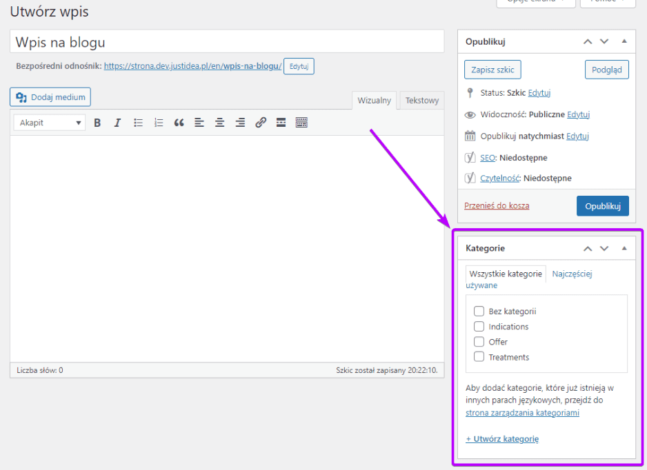
Aby przypisać wpis do kategorii, należy przejść do jego edycji i w oknie edytora znaleźć kafelek Kategorie (jeśli jest on niewidoczny, należy włączyć go w opcjach ekranu).

Wpis możemy dodać do już istniejącej kategorii zaznaczając checkbox przy tej kategorii. Możemy też stworzyć nową kategorię, klikając w + Utwórz kategorię.

Po kliknięcu w + Utwórz kategorię pojawi się okno, w którym możemy wpisać nazwę nowej kategorii oraz określić, czy kategoria ta będzie nadrzędna, czy też będzie ona podkategorią innej kategorii.

Jeśli kategoria jest podkategorią innej kategorii, będzie ona wyświetlana na liście kategorii z wcięciem.

Każdy wpis możemy przypisać do dowolnej ilości kategorii (choć z tą ilością nie należy przesadzać!). W przypadku wybrania więcej, niż jednej kategorii, będziemy mogli określić, która kategoria jest główną kategorą danego wpisu.
Dodawanie nowego tagu
Aby przypisać wpis do kategorii, należy przejść do jego edycji i w oknie edytora znaleźć kafelek Tagi (jeśli jest on niewidoczny, należy włączyć go w opcjach ekranu).

Tagi możemy dodać na dwa sposoby: wpisując wybraną przez nas frazę do okna wpisywania tekstu, lub klikając na przycisk Wybierz z najczęściej używanych tagów.

Okno do wpisywania tekstu podpowiada nam już istniejące tagi lub pozwala na wprowadzanie nowych tagów.

Do okna wpisywania tekstu możemy wprowadzić dowolną liczbę tagów, które oddzielamy od siebie przecinkami.

Po wciśnięciu przycisku Enter lub kliknięciu w Dodaj tagi zostaną dodane.

Jeśli chcemy usunąć tag przypisany do wpisu, klikamy w ikonę X znajdującą się przy danym tagu.
Zarządzanie kategoriami oraz tagami
Aby przejść do zarządzania kategoriami oraz tagami, w bocznym pasku panelu administracyjnego należy wybrać Wpisy > Kategorie lub Wpisy > Tagi.
W obydwu przypadkach dalsza mechanika edycji tych elementów wygląda identycznie.

Lewa część panelu umożliwia stworzenie nowej kategorii lub tagu. W polu nazwy wpisujemy nazwę wyświetlaną. W polu uproszczonej nazwy podajemy slug, czyli tekst, który pojawi się w adresie URL tagu lub kategorii. Należy więc pamiętać o tym, by w slugu nie używać polskich znaków oraz innych znaków specjalnych, a spacje zastąpić myślnikami.
W przypadku tworzenia kategorii możemy też określić, czy dana kategoria będzie pod-kategorią innej kategorii. Służy do tego okno Kategoria nadrzędna.
Dodatkową opcją jest pole Opis, gdzie możemy wpisać bardziej szczegółowy opis tagu lub kategorii. Należy jednak pamiętać o tym, że jeśli szablon naszej strony internetowej nie wyświetla takich opisów, to nie będą one widoczne na stronie.
Kliknięcie w przycisk Utwórz kategorię zapisuje zmiany i tworzy nową kategorię.

W głównej części panelu znajduje się lista istniejących już kategorii lub tagów. Ostatnia kolumna w tabeli – Liczba wskazuje na liczbę wpisów, które są przypisane do danej kategorii lub tagu.

Po najechaniu kursorem na któryś z tagów lub kategorii, pokażą się nam dodatkowe opcje:

Kliknięcie w przycisk Edytuj albo w nazwę tagu lub kategorii, przeniesie nas do okna edycji tego elementu, który wygląda podobnie, jak wcześniej opisywany panel dodawania nowego tagu lub kategorii.
Szybka edycja umożliwia zmianę nazwy oraz uproszczonej nazwy, bez przechodzenia na inną stronę.

Przycisk Zobacz otwiera stronę internetową, która prezentuje wszystkie wpisy przypisane do danej kategorii lub taga.
UWAGA! Jeśli nasz szablon nie ma zaprojektowanej takiej strony, to jej zawartość może nie wyświetlać się poprawnie!
Przycisk Usuń PERMANENTNIE usuwa wybraną kategorię lub wpis.
Konfiguracja produktów w WooCommerce: Kategorie, tagi i opcje wyświetlania
UWAGA! Wszystkie funkcjonalności opisane w tym rozdziale wymagają wtyczki WooCommerce do działania!
Dodawanie nowego produktu do sklepu
Nowy produkt można dodać na parę sposobów.
- Na górnym pasku wybieramy Utwórz > Produkt.

- W panelu administracyjnym, w pasku po lewej, wybieramy Produkty > Dodaj nowy.

UWAGA!!! Jeśli nie widzisz opcji dodawania produktów, oznacza to, że nie posiadasz uprawnień sprzedawcy. Poproś web developera tworzącego stronę, żeby nadał ci takie uprawnienia.
Strona dodawania nowego produktu wygląda podobnie, jak te do edycji wpisów na blogu oraz podstron.
U samej góry mamy pole do wpisania nazwy produktu oraz adres URL, gdzie możemy edytować jego ostatnią część (tą wskazującą na dany produkt), tzw. slug.

UWAGA! Slug powinien składać się z małych liter i nie powinien zawierać polskich liter oraz znaków specjalnych, spacje należy zastąpić myślnikami.
W polu Opis produktu należy podać pełny opis produktu. Wprowadzony w tym miejscu tekst będzie widoczny na stronie prezentującej dany produkt.

Osobnym polem tekstowym jest Krótki opis produktu, którego treść (w zależności od tego, jakie są właściwości szablonu, który używamy) będzie wyświetlana np. jako wstęp, przed głównym opisem produktu lub w wynikach wyszukiwania.
UWAGA! WooCommerce ma dobrze zbudowany własny system podpowiedzi. Przy wielu elementach interfejsu znajdują się ikony ze znakiem zapytania. Jeśli najedziemy na nie kursorem – wyświetlą się podpowiedzi wyjaśniające funkcje danego elementu. Często podobne podpowiedzi pojawiają się także po najechaniu na jakiś element lub jego nazwę.

Kolejnym istotnym kafelkiem jest ten ze szczegółowymi danymi dotyczącymi produktu.

Z racji tego, że opcje tego kafelka zostały dobrze opisane przez system podpowiedzi WooCommerce, nie będzie on szczegółowo opisywany w tej instrukcji.
Następną, wartą uzupełnienia rzeczą są zdjęcia produktu.W WooCommerce osobno dodaje się zdjęcie główne (które będzie widoczne np. w katalogu produktów), tzw. Obrazek produktu, a osobno pozostałe zdjęcia, tzw. Galerię produktu. W przypadku zdjęcia głównego klikamy w Ustaw obrazek produktu, a w przypadku galerii w Dodaj galerię obrazów produktu.

W obydwu przypadkach zostaniemy przeniesieni do, standardowego dla WordPressa, okienka wyboru multimediów, gdzie możemy wgrać nowy plik lub użyć zdjęć, które zostały wcześniej użyte na stronie.

W przypadku Obrazka produktu możemy wybrać tylko jedno zdjęcie, w przypadku Galerii produktu – kilka.
Jeśli chcemy zmienić Obrazek produktu, należy usunąć ten, który jest przypisany do produktu w danej chwili. Aby to zrobić, klikamy przycisk Usuń obrazek produktu, a następnie wybieramy nowe zdjęcie.
UWAGA! Kliknięcie przycisku Usuń obrazek produktu nie doprowadzi do permanentnego usunięcia zdjęcia (będzie ono dalej widniało w bibliotece multimediów).

W przypadku Galerii produktu kolejność zdjęć możemy zmieniać metodą „przeciągnij i upuść”. Po najechaniu kursorem na zdjęcie, w jego prawym, górnym rogu pojawi się ikona X, która usuwa wybrane zdjęcie z galerii produktu (podobnie, jak w przypadku obrazka produktu, operacja nie powoduje permanentnego wykasowania zdjęcia z biblioteki multimediów). Aby dodać kolejne zdjęcia do galerii, klikamy w Dodaj galerię obrazów do produktu.

Ostatnią czynnością, jaką należy wykonać podczas dodawania nowego produktu, jest przypisanie go do odpowiedniej kategorii. Jeśli wykorzystywany w naszym sklepie szablon obsługuje również tagi, to je także warto uzupełnić.

Kategorie i tagi działają na takiej samej zasadzie, jak te przy wpisach na blogu.
W przypadku dodawania produktu do kategorii możemy zaznaczyć checkbox przy już istniejącej kategorii lub stworzyć nową kategorię, klikając w przycisk + Utwórz kategorię. Produkt możemy przypisać do dowolnej liczby kategorii, nie należy jednak przesadzać z ich ilością.
W przypadku tagów wystarczy, jak wpiszemy dowolną treść do okienka z tekstem. Jeśli tag o jakiejś nazwie już istnieje, system to podpowiada.
Po uzupełnieniu wszystkich danych produktu możemy go opublikować lub zapisać jako szkic. Służy do tego kafelek do publikacji, który działa tak samo, jak ten służący do publikowania stron oraz wpisów na blogu.
Przeglądanie produktów
Aby przejść do listy wszystkich produktów, w menu po lewej wybieramy Produkty lub Produkty > Wszystkie produkty.

Przeglądanie produktów odbywa się na podobnej zasadzie, jak przeglądanie stron lub wpisów na blogu.
Po najechaniu kursorem na wybrany produkt zobaczymy opcję Powiel, która pozwala na stworzenie duplikatu produktu.

WooCommerce posiada też rozbudowany mechanizm szybkiej edycji, który pozwala między innymi na określenie wymiarów i wagi produktu oraz edycję stanu magazynowego. Aby ta druga opcja była możliwa, należy zaznaczyć checkbox Zarządzać stanem magazynowym?
Wprowadzone zmiany należy zatwierdzić przyciskiem Aktualizuj.
Zarządzanie zamówieniami
Do zamówień przechodzimy, klikając w menu po lewej w WooCommerce > Zamówienia. Jeśli istnieją zamówienia, które wymagają naszej uwagi, przy tym elemencie będzie się dodatkowo wyświetlała liczba takich zamówień.

Do zamówienia przechodzimy, klikając w nazwę w kolumnie Zamówienie. W panelu zamówienia możemy podejrzeć szczegółowe informacje na jego temat oraz wykonać operacje takie, jak np. zmiana statusu zamówienia.
Przydatne są także kafelki po prawej stronie. Kafelek Akcje: Zamówienie pozwala wymusić na systemie wysłanie do klienta maili z różnymi powiadomieniami (jeśli takie, z jakiegoś powodu nie trafiły do klienta).
Natomiast kafelek Notatki: Zamówienie pokazuje historię statusu zamówienia. W tym miejscu możemy też dopisywać własne notatki dot. zamówienia.
Rozwiązywanie problemów z WordPress: Najczęstsze trudności i ich rozwiązania
Zapomniałem, jakie mam hasło
Na stronie logowania skorzystaj z resetu hasła klikając w Nie pamiętasz hasła?
Więcej informacji znajdziesz w rozdziale Reset zapomnianego hasła.
Element interfejsu przestał być widoczny
Być może widoczność danego elementu została wyłączona. Mógł on też zostać przesunięty w inne miejsce lub zminimalizowany.
W rozdziale Edycja interfejsu panelu administracyjnego opisane zostało, jak zmieniać widoczność tego typu elementów.
Edytowałem menu, ale nic nie zmieniło się na stronie
Aby zmiany wprowadzone w menu stały się widoczne na stronie, należy zatwierdzić je przyciskiem Zapisz menu.
Podmenu na stronie wyświetla się niepoprawnie
Najprawdopodobniej wynika to z tego, że szablon, którego używasz na stronie, nie ma zaprojektowanego mechanizmu podmenu. W celu wyjaśnienia sprawy skonsultuj się z web developerem, który stworzył twoją stronę.
Treść wklejona do edytora treści wyświetla się niepoprawnie na stronie
Najprawdopodobniej wynika to z tego, że wklejona treść zawierała formatowanie, które nie jest obsługiwane przez szablon strony.
Zalecamy wklejenie na stronę niesformatowanej treści, a następnie ponowne sformatowanie jej w edytorze WordPress.
Jeśli to nie rozwiąże problemu – skontaktuj się z web developerem, który tworzył twoją stronę.
Nie mogę opublikować strony / wpisu na blogu – ta cały czas ma status „zaplanowany”
Wynika to z tego, że data opublikowania została zmieniona na taką z przyszłości. Zmienienie daty opublikowania na taką z przeszłości sprawi, że stronę lub wpis będzie można opublikować.
Nie mogę edytować różnych wersji językowych danej strony
Najprawdopodobniej nie masz uprawnień do edycji tłumaczeń. Skontaktuj się z web masterem tworzącym twoją stronę i poproś go o nadanie ci odpowiednich uprawnień.




















